CSS Declaration Page Update
The AMS360 Declaration Page has an updated look that is more consistent with other updates that match the rest of the AMS360 look.
PREVIOUS LOOK:
                                                         
 
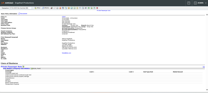
NEW LOOK:
                                                         
                                                    
The Admin (logout) and Help icons have been updated. The dec page will still open in a new tab. Text tool wrapping has been corrected.
Customers will now have a more visually consistent experience in AMS360, alongside the rest of Vertafore's products, without losing any existing functionality. Customers will also no longer have issues with text wrapping
Log into AMS360. Go into the customer center and search for the customer you wish to view. Click on policies and dec page. The Declaration page will open in a new tab.